Tools SDK
Introduction
The Tools Registry SDK is a unified Python client that interacts with the MongoDB-backed Tools Registry service and supports both tool discovery and tool execution.
It serves as the official integration layer for internal agents, execution environments, and DSL pipelines that need to:
- Discover tools by ID, tags, type, or metadata
- Fetch full tool specifications including API contracts and execution configuration
- Execute tools locally or via binary wrappers, using validated input
- Automatically download and register tools before execution
- Validate inputs against tool-defined API specs
The SDK seamlessly integrates with ToolsLocalExecutor and dynamically selects between Python or binary execution modes based on tool_runtime_type.
SDK Architecture
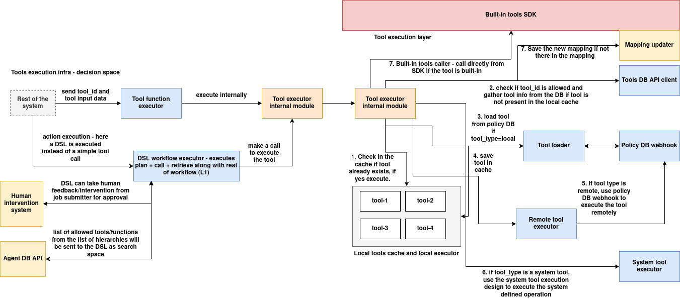
The tools_sdk is designed as a modular execution framework that supports dynamic discovery, validation, and execution of tools within a policy-governed, agent-scoped infrastructure. It bridges multiple layers—including decision logic, runtime execution, DSL evaluation, and system-level delegation—to securely and efficiently manage tooling operations in distributed environments.

Tool Invocation and Decision Layer
The tool execution process begins when a subject—such as a user, agent, or automation system—initiates a tool call by providing a tool_id and its input payload. This request enters the Tool Function Executor, which determines whether the call corresponds to a direct tool execution or a higher-level action defined as a DSL workflow. If the request refers to an action, the DSL Workflow Executor is invoked to evaluate and select the appropriate tool using a defined DSL plan. This DSL engine supports filtering based on input metadata, invoking external APIs, and even awaiting manual feedback through a Human Intervention System. The allowed tool/action list used in DSL evaluation is scoped and provided via the Agent DB API, ensuring organization-specific execution context.
Tool Executor Layer
After a tool is selected—either directly or via DSL—the control passes to the Tool Executor Internal Module, which is responsible for resolving and dispatching the tool for execution. Its first task is to consult the Local Tools Cache to check whether the tool has already been loaded. If so, execution proceeds immediately using the pre-initialized runtime environment, avoiding redundant loading.
If the tool is not present in the cache, the executor invokes the Tool Loader, which communicates with the Tools DB API Client to retrieve the full metadata, including API specifications, runtime type, and execution contracts. Before continuing, the loader queries the Policy DB Webhook to validate that the requesting subject has permission to use the tool. If validation passes, the tool is loaded, initialized, and stored in the local cache.
Execution Mode Resolution
Once a tool is loaded, the executor determines how it should be run based on its tool_type. If the tool is marked as local, it is executed directly using the appropriate internal backend—either as a Python module or binary process—based on the tool's runtime configuration.
For tools classified as remote, execution is delegated through the Remote Tool Executor, which uses the Policy DB Webhook to proxy the call to a remote runtime node or container. This supports isolated, multi-node tool execution across a cluster while maintaining centralized control.
System tools—those labeled with tool_type = system—are dispatched to the System Tool Executor. These tools represent privileged operations (e.g., modifying system configuration, triggering OS-level processes) and are executed in VM or bare-metal environments using gRPC-based privileged services. This path is strictly controlled by access policies and is isolated from normal tool execution to protect system integrity.
Mapping and Built-in Tools Handling
The SDK includes a Mapping Updater module that maintains a mapping between tool IDs and their resolved execution handlers. When a tool is resolved for the first time, this mapping is persisted for fast access in subsequent calls. If the tool is marked as built-in, it is executed directly from the SDK without requiring external resolution. This enables low-latency dispatch for frequently used or system-critical tools.
Core Capabilities
| Feature | Description |
|---|---|
| Fetch tool metadata | Retrieve full ToolEntry from the registry by ID |
| Input validation | Validate user input against the tool_api_spec field |
| Local execution support | Execute registered tools using Python or binary backends |
| On-demand registration | Automatically download and initialize tools at runtime |
| Runtime isolation | Abstracts underlying executor (e.g., LocalToolExecutor, BinaryToolExecutor) |
Installation
The tools_sdk package provides programmatic access to the Tools Registry system. It includes capabilities for fetching tool metadata, managing in-memory registries, performing DSL-based searches, and executing tools in local runtime environments.
It can be installed as a standard Python module from source or deployed via an internal package registry.
Prerequisites
- Python 3.7 or higher
pip(Python package installer)
Option 1: Local Installation from Source
If you have the source code locally (e.g., cloned from a Git repository), install the SDK using:
cd tools_sdk/
pip install .
This will install the package into your Python environment.
Option 2: Editable Installation for Development
To install in editable mode (auto-reflects code changes):
cd tools_sdk/
pip install -e .
This is recommended during active development or integration testing.
Option 3: Installation from Private Package Index
If the SDK is published on an internal PyPI-compatible index:
pip install tools_sdk --extra-index-url https://your-internal-pypi/
Replace your-internal-pypi with your actual internal registry URL.
Post-Installation Verification
To confirm the SDK is installed and usable:
python -c "from tools_sdk import ToolsManager; print('ToolsManager available')"
You can also validate full instantiation:
from tools_sdk import ToolsManager
tm = ToolsManager(
tools_db_url="http://tools-db-service:5000",
workflows_base_uri="http://workflow-service:6000"
)
Basic Usage
This section demonstrates how to use the tools_sdk to register tools, create actions, perform DSL-based selection, and execute tools.
1. Initialize the ToolsManager
from tools_sdk import ToolsManager
tools = ToolsManager(
tools_db_url="http://tools-db-service:5000",
workflows_base_uri="http://workflow-registry:6000"
)
2. Register a Tool from the Tools DB
tools.add_tool(
tool_id="tool-nlp-001",
derived_from="tools-db",
mapping_org_id="org-abc"
)
This fetches the tool metadata from the tools DB and stores it in the in-memory registry.
3. Create a Tool Action
tools.create_action(
action_type="nlp-action",
tool_ids=["tool-nlp-001", "tool-nlp-002"],
action_tags=["text", "inference"],
action_metadata={"category": "nlp"},
action_search_description="Performs NLP-based processing.",
action_dsl={}, # Can be filled with a DSL if needed
derived_from="tools-db",
mapping_org_id="org-abc"
)
4. Execute a Tool Directly by ID
output = tools.execute_tool_by_id(
tool_id="tool-nlp-001",
input_data={"text": "This is a test"}
)
print("Output:", output)
5. Execute a Tool Selected via DSL Search
output = tools.execute_by_tool_search(
workflow_id="nlp_tool_selector",
input_data={"text": "Some input text"},
search_parameters={"language": "en", "domain": "general"}
)
print("Selected Tool Output:", output)
6. Execute a Tool via Action + DSL-Based Tool Selection
output = tools.execute_by_action_search(
workflow_id="select_nlp_action",
input_data={"text": "Hello world"},
search_parameters={"domain": "text", "accuracy": "high"}
)
print("Action-Selected Tool Output:", output)
Advanced Features
The tools_sdk includes a range of advanced capabilities designed for dynamic runtime environments, agent orchestration, and intelligent tool selection. These features allow deeper integration with DSLs, remote registries, and policy-governed execution environments.
1. On-Demand Tool Registration
When executing a tool by tool_id, if it is not already registered in the local runtime, the SDK automatically fetches it from the Tools DB and initializes the appropriate executor (Python or binary).
output = tools.execute_tool_by_id("tool-auto-001", {"x": 10})
No prior registration is needed.
2. DSL-Based Selection Logic
The SDK supports DSL workflows to select the best-matching tool or action based on runtime search_parameters.
Example:
output = tools.execute_by_tool_search(
workflow_id="select_text_tool",
input_data={"text": "Analyze this sentence."},
search_parameters={"language": "en", "category": "text"}
)
The DSL receives both the search_parameters and the list of available tools, and returns the best candidate.
3. Tool Execution Isolation
Each tool is executed in isolation using the appropriate backend determined by the tool's tool_runtime_type. Supported runtimes include:
- Python module execution
- Binary execution with argument passing
This abstraction is handled via the internal ToolsExecutionManager.
4. Input Validation via Tool API Spec
Before execution, the input data is validated against the tool’s declared tool_api_spec.
# Fails if 'x' is not a number or required field
tools.execute_tool_by_id("tool-validate-01", {"x": "invalid"})
5. Action-Based Tool Selection
Actions group tools and contain a DSL to select one tool from the set. This enables:
- Fallback logic
- Priority-based selection
- Dynamic filtering at runtime
output = tools.execute_by_action_search(
workflow_id="select_best_summarizer",
input_data={"text": "A long paragraph..."},
search_parameters={"quality": "high", "length": "short"}
)
6. Supports Multi-Context Usage
Each ToolsManager instance supports scoped, in-memory views of tools and actions per agent or organization. This design enables:
- Organizational separation
- Agent-level caching
- Memory-optimized execution
Class Reference
class ToolsManager
The ToolsManager is the primary interface provided by tools_sdk. It manages tool discovery, DSL-based selection, action management, and runtime tool execution. It integrates multiple internal components such as local registries, the DSL search engine, and execution manager.
Constructor
ToolsManager(tools_db_url: str, workflows_base_uri: str)
Parameters:
tools_db_url: Base URL of the persistent Tools Registry service (MongoDB-backed)workflows_base_uri: Base URL of the DSL Workflow Registry used for tool and action selection
Methods
add_tool(tool_id: str, derived_from: str, mapping_org_id: str) -> bool
Fetches tool metadata from the Tools DB and registers it in the local in-memory store.
Parameters:
tool_id: Unique identifier of the toolderived_from: Source (e.g., "tools-db", "imported")mapping_org_id: Organization or agent context
create_action(...) -> bool
Creates a new logical grouping of tools, represented as an action, and stores it in the action registry.
Parameters:
action_type: Unique action identifier (also used as DSL workflow ID)tool_ids: List oftool_idvalues to associate with the actionaction_tags: Tags for indexing and classificationaction_metadata: Arbitrary key-value metadataaction_search_description: Description used for queryingaction_dsl: DSL config that will be executed to select the best toolderived_from: Source of the action definitionmapping_org_id: Org/agent scope
search_tool(workflow_id, user_input, global_settings=None) -> Optional[AgentAllowedTool]
Uses a DSL workflow to select the most appropriate tool from the local registry.
Parameters:
workflow_id: DSL workflow ID used for selectionuser_input: Input dictionary passed to DSLglobal_settings: Optional DSLaddonsor runtime overrides
search_action(workflow_id, user_input, global_settings=None) -> Optional[AgentAllowedToolAction]
Uses a DSL to select an action based on runtime metadata.
Parameters:
- Same as
search_tool
search_tool_from_action(action_type, mapping_org_id, user_input, global_settings=None) -> Optional[AgentAllowedTool]
Uses the DSL inside a selected action to choose a tool from its mapped tools.
Parameters:
action_type: ID of the actionmapping_org_id: Context of the action (for scoped lookup)user_input: Input to the internal DSLglobal_settings: Optional overrides
execute_tool_by_id(tool_id, input_data) -> Any
Executes a tool by ID. If not registered, it is fetched and initialized automatically. Inputs are validated against the tool's tool_api_spec.
Parameters:
tool_id: Identifier of the toolinput_data: Payload to pass to the executor
execute_by_tool_search(workflow_id, input_data, search_parameters, global_settings=None) -> Any
Performs a DSL-based search over available tools, selects the best match, and executes it.
Parameters:
workflow_id: DSL selector for toolinput_data: Data passed to the selected toolsearch_parameters: Input to guide the DSL selectionglobal_settings: Optional overrides
execute_by_action_search(workflow_id, input_data, search_parameters, global_settings=None) -> Any
Performs a DSL-based action selection followed by internal tool selection and execution.
Parameters:
- Same as
execute_by_tool_search
search_and_execute_tool_from_action(...) -> Any
Helper method to:
- Run the DSL inside a given action to select the best tool.
- Execute the selected tool.
Parameters:
action_type,mapping_org_id: Context of the actioninput_data: Final tool execution inputsearch_parameters: Used for tool selection via DSLglobal_settings: Optional overrides
Supporting Classes
The tools_sdk architecture is modular. Each responsibility is encapsulated in a supporting class that integrates with the main ToolsManager.
class ToolsRegistrySDK
Purpose: Communicates with the MongoDB-backed Tools Registry service over HTTP.
Responsibilities:
- Fetch full tool metadata by
tool_id - Validate the availability of a tool before registration or execution
- Can be extended to support update and delete operations
Key Method:
get_tool_by_id(tool_id: str) -> Dict[str, Any]
class ToolsLocalExecutor
Purpose: Manages registration, validation, and execution of tools in the local runtime.
Responsibilities:
-
Automatically selects the correct execution backend:
-
LocalToolExecutor(for Python tools) BinaryToolExecutor(for compiled binaries)- Validates input against
tool_api_spec - Manages lifecycle of registered tool instances
Key Methods:
register(instance_name, tool_id)execute(instance_name, input_data)unregister(instance_name)get_instance_data(instance_name)
class ToolsDSLSearch
Purpose: Provides DSL-based tool and action selection by integrating with the workflow engine.
Responsibilities:
- Accepts user input and list of tool/action candidates
- Delegates selection logic to a remote or local DSL executor
- Returns the best-matching tool or action
Key Methods:
select_tool_by_input(...)select_action_by_input(...)dsl_select_tool_from_action(...)
class AgentAllowedToolStore
Purpose: In-memory registry of tools that have been made available to a specific agent or organization.
Responsibilities:
- Stores
AgentAllowedToolinstances keyed bytool_id - Supports basic CRUD operations (add, get, update, delete)
class AgentAllowedToolActionStore
Purpose: In-memory registry of actions (grouped tools) scoped to a specific agent or organization.
Responsibilities:
- Stores
AgentAllowedToolActioninstances - Keyed by
(action_type, mapping_org_id) - Used in DSL-based action evaluation and execution flows
class AgentAllowedTool and AgentAllowedToolAction
Purpose: Dataclasses that model the in-memory representations of tools and grouped tool actions.
Used for:
- Tool filtering, DSL processing, runtime execution context