Org Tasks DB โ Introduction
Org Tasks DB is a MongoDB-backed system that stores and manages the lifecycle of complex organizational tasks and their associated entities. It provides a structured, scalable, and extensible API interface for interacting with various task-related data models.
This system is designed to support modular, multi-stage, and verifiable task execution in distributed environments. It is particularly suitable for platforms where:
- Tasks must be broken down into sub-tasks
- Task inputs, outputs, and behaviors need to be defined or templated
- Verification, access control, and audit logging are essential
- Subjects (agents, users, services) are involved in task assignment and review
Core Functionalities
The system supports:
- Task creation and intent registration
- Sub-task decomposition and tracking
- Output management for tasks and sub-tasks
- Status updates and verification logs
- Access control enforcement via ACL maps
- Review workflows involving designated reviewers
- Structured query APIs for filtered retrieval
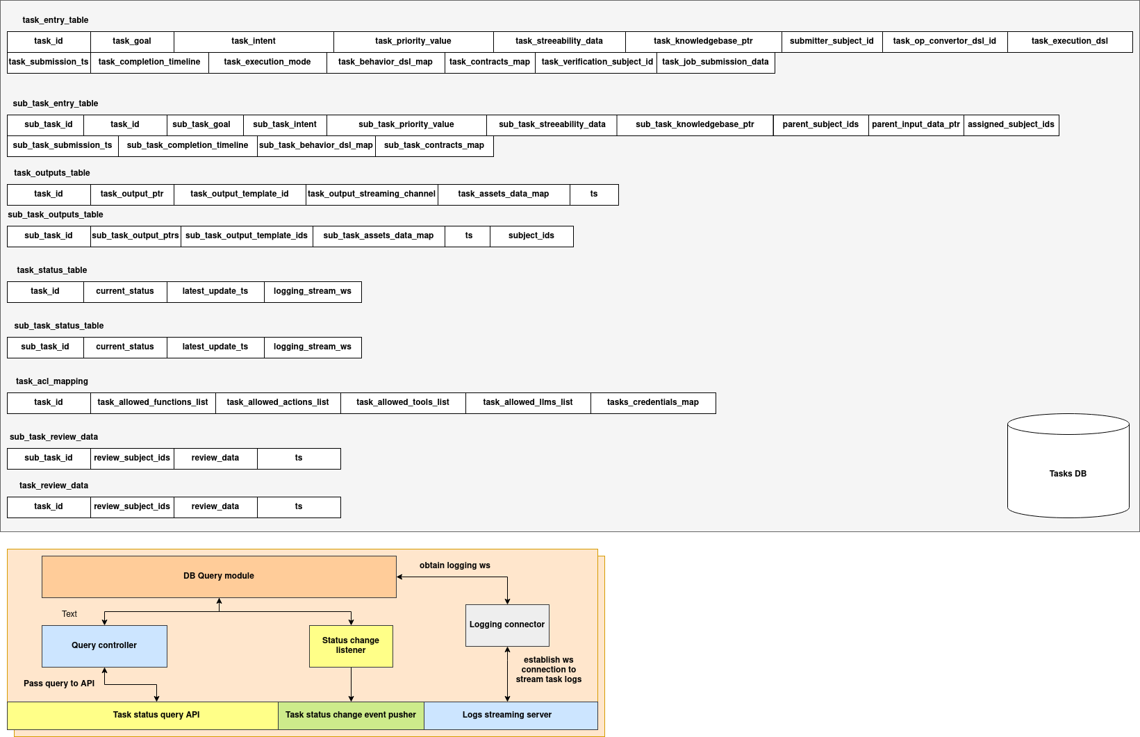
Architecture
The Org Tasks System is designed to manage the lifecycle of tasks and sub-tasks within a distributed organizational framework. It handles task definition, execution tracking, access control, output management, and live log streaming. The architecture integrates a structured data schema with event-driven updates and real-time logging to support complex, multi-actor task flows.

System Overview
At its core, the system consists of a Tasks DB backed by multiple structured tables capturing every aspect of task processing โ from submission to execution and review. Supporting this persistence layer is a service orchestration module that manages querying, status tracking, and WebSocket-based log streaming. The system exposes public APIs for status queries and publishes status-change events for downstream consumers.
Core Components
| Component | Description |
|---|---|
| task_entry_table | Stores metadata about each task, including intent, priority, DSLs, contracts, and the submitting subject. |
| sub_task_entry_table | Represents finer-grained sub-tasks, linked to parent tasks, with independent execution and behavior configuration. |
| task_status_table | Tracks the real-time status and update timestamp of each task. Supports log streaming via WebSocket pointers. |
| sub_task_status_table | Mirrors task_status_table for sub-tasks, enabling isolated tracking. |
| task_outputs_table | Defines output streams and data pointers for completed tasks. |
| sub_task_outputs_table | Stores output-related metadata and subject-level output references for sub-tasks. |
| task_acl_mapping | Encodes access control by specifying allowed functions, tools, actions, and credentials tied to task execution. |
| task_review_data | Captures review information from designated subjects for post-execution evaluation of a task. |
| sub_task_review_data | Review metadata for sub-tasks, supporting granular feedback collection. |
Runtime Service Modules
| Module | Description |
|---|---|
| DB Query Module | Interfaces with the Tasks DB to handle read operations for task status, ACLs, outputs, and review data. |
| Query Controller | Entry point for task status query API; accepts textual queries and invokes the appropriate database routines. |
| Status Change Listener | Monitors database updates to detect changes in task or sub-task status, and forwards events to downstream systems. |
| Task Status Event Pusher | Pushes detected task status updates to external systems or dashboards in real-time. |
| Logging Connector | Establishes WebSocket connections for log streaming by retrieving the corresponding logging channel for a task. |
| Logs Streaming Server | Facilitates real-time streaming of task execution logs to clients via WebSocket. |
Schema
1. TaskEntry
@dataclass
class TaskEntry:
task_id: str
task_goal: str
task_intent: str
task_priority_value: int
task_streeability_data: Dict[str, Any]
task_knowledgebase_ptr: Optional[str]
submitter_subject_id: str
task_op_convertor_dsl_id: Optional[str]
task_execution_dsl: Optional[str]
task_submission_ts: str
task_completion_timeline: Dict[str, Any]
task_execution_mode: str
task_behavior_dsl_map: Dict[str, Any]
task_contracts_map: Dict[str, Any]
task_verification_subject_id: str
task_job_submission_data: Dict[str, Any]
| Field | Type | Description |
|---|---|---|
task_id |
str |
Unique ID of the task |
task_goal |
str |
Describes the primary purpose or goal of the task |
task_intent |
str |
Expresses the reasoning or intent behind initiating the task |
task_priority_value |
int |
Numerical value indicating task priority |
task_streeability_data |
Dict |
Tree or graph-like control flow data for the task |
task_knowledgebase_ptr |
Optional[str] |
Pointer to a knowledgebase resource |
submitter_subject_id |
str |
Identifier of the subject that submitted the task |
task_op_convertor_dsl_id |
Optional[str] |
DSL ID to transform intent to operation |
task_execution_dsl |
Optional[str] |
DSL definition for task execution |
task_submission_ts |
str |
ISO timestamp when the task was submitted |
task_completion_timeline |
Dict |
Timeline metadata for completion targets or deadlines |
task_execution_mode |
str |
Mode of execution (manual, auto, hybrid) |
task_behavior_dsl_map |
Dict |
Behavior logic encoded as DSL |
task_contracts_map |
Dict |
Mapping of contracts governing task behavior |
task_verification_subject_id |
str |
Subject responsible for verifying task outcome |
task_job_submission_data |
Dict |
Raw data used to submit the job to a backend system |
2. SubTaskEntry
@dataclass
class SubTaskEntry:
sub_task_id: str
task_id: str
sub_task_goal: str
sub_task_intent: str
sub_task_priority_value: int
sub_task_streeability_data: Dict[str, Any]
sub_task_knowledgebase_ptr: Optional[str]
parent_subject_ids: List[str]
parent_input_data_ptr: Optional[str]
assigned_subject_ids: List[str]
sub_task_submission_ts: str
sub_task_completion_timeline: Dict[str, Any]
sub_task_behavior_dsl_map: Dict[str, Any]
sub_task_contracts_map: Dict[str, Any]
| Field | Type | Description |
|---|---|---|
sub_task_id |
str |
Unique identifier for the sub-task |
task_id |
str |
Parent task ID |
sub_task_goal |
str |
Purpose of the sub-task |
sub_task_intent |
str |
Intent behind this sub-task |
sub_task_priority_value |
int |
Priority for execution |
sub_task_streeability_data |
Dict |
Graph/tree structure metadata |
sub_task_knowledgebase_ptr |
Optional[str] |
Pointer to related knowledgebase |
parent_subject_ids |
List[str] |
Subjects contributing inputs to this sub-task |
parent_input_data_ptr |
Optional[str] |
Reference to parent data |
assigned_subject_ids |
List[str] |
Subjects responsible for performing the sub-task |
sub_task_submission_ts |
str |
Timestamp of sub-task submission |
sub_task_completion_timeline |
Dict |
Expected execution timeline |
sub_task_behavior_dsl_map |
Dict |
Behavior DSL mapped per context |
sub_task_contracts_map |
Dict |
Applied contracts for sub-task execution |
3. TaskOutputs
@dataclass
class TaskOutputs:
task_id: str
task_output_ptr: Optional[str]
task_output_template_id: Optional[str]
task_output_streaming_channel: Optional[str]
task_assets_data_map: Dict[str, Any]
ts: str
| Field | Type | Description |
|---|---|---|
task_id |
str |
Corresponding task ID |
task_output_ptr |
Optional[str] |
Pointer to stored output |
task_output_template_id |
Optional[str] |
Template used to format the output |
task_output_streaming_channel |
Optional[str] |
Channel used for live output streaming |
task_assets_data_map |
Dict |
Data related to output assets |
ts |
str |
Timestamp for this record |
4. SubTaskOutputs
@dataclass
class SubTaskOutputs:
sub_task_id: str
sub_task_output_ptrs: List[str]
sub_task_output_template_ids: List[str]
sub_task_assets_data_map: Dict[str, Any]
ts: str
subject_ids: List[str]
| Field | Type | Description |
|---|---|---|
sub_task_id |
str |
Sub-task ID |
sub_task_output_ptrs |
List[str] |
Output file or blob pointers |
sub_task_output_template_ids |
List[str] |
Templates used per output |
sub_task_assets_data_map |
Dict |
Asset metadata |
ts |
str |
Timestamp of output generation |
subject_ids |
List[str] |
Review or receiver subjects |
5. TaskStatus
@dataclass
class TaskStatus:
task_id: str
current_status: str
latest_update_ts: str
logging_stream_ws: Optional[str]
| Field | Type | Description |
|---|---|---|
task_id |
str |
Unique identifier of the task |
current_status |
str |
Current lifecycle state (pending, running, completed, etc.) |
latest_update_ts |
str |
Timestamp when the status was last updated |
logging_stream_ws |
Optional[str] |
WebSocket stream for live logging (if enabled) |
6. SubTaskStatus
@dataclass
class SubTaskStatus:
sub_task_id: str
current_status: str
latest_update_ts: str
logging_stream_ws: Optional[str]
| Field | Type | Description |
|---|---|---|
sub_task_id |
str |
Unique identifier of the sub-task |
current_status |
str |
Lifecycle status of the sub-task |
latest_update_ts |
str |
Last updated timestamp for the status |
logging_stream_ws |
Optional[str] |
WebSocket URL for logging/debug stream |
7. TaskACLMapping
@dataclass
class TaskACLMapping:
task_id: str
task_allowed_functions_list: List[str]
task_allowed_actions_list: List[str]
task_allowed_tools_list: List[str]
task_allowed_lims_list: List[str]
tasks_credentials_map: Dict[str, Any]
| Field | Type | Description |
|---|---|---|
task_id |
str |
Associated task ID |
task_allowed_functions_list |
List[str] |
Whitelisted function IDs permitted for execution |
task_allowed_actions_list |
List[str] |
Permitted high-level actions (e.g., analyze, report) |
task_allowed_tools_list |
List[str] |
List of allowed tools by ID |
task_allowed_lims_list |
List[str] |
Linked LIMS (Lab Information Management Systems) IDs |
tasks_credentials_map |
Dict |
Credential references for task execution contexts |
8. TaskReviewData
@dataclass
class TaskReviewData:
task_id: str
review_subject_ids: List[str]
review_data: Dict[str, Any]
ts: str
| Field | Type | Description |
|---|---|---|
task_id |
str |
Task under review |
review_subject_ids |
List[str] |
IDs of reviewers assigned to this task |
review_data |
Dict |
Reviewer feedback, forms, approval decisions, comments |
ts |
str |
Timestamp of review submission |
9. SubTaskReviewData
@dataclass
class SubTaskReviewData:
sub_task_id: str
review_subject_ids: List[str]
review_data: Dict[str, Any]
| Field | Type | Description |
|---|---|---|
sub_task_id |
str |
Sub-task being reviewed |
review_subject_ids |
List[str] |
Assigned reviewers for the sub-task |
review_data |
Dict |
Reviewer inputs, approvals, rejections, and other feedback |
Org Tasks DB API
Common Response Format
Success responses:
{
"success": true,
"data": {
"message": "Task created",
"id": "task_123"
}
}
Error responses:
{
"success": false,
"error": "No document found to update"
}
Task APIs
POST /task
Description: Create a new task entry.
Request Body (JSON)
{
"task_id": "task_123",
"task_goal": "Analyze data trends",
"task_intent": "Automate analytics",
"task_priority_value": 5,
"task_streeability_data": {},
"task_knowledgebase_ptr": "kb_001",
"submitter_subject_id": "user_789",
"task_op_convertor_dsl_id": "dsl_001",
"task_execution_dsl": "exec_dsl_001",
"task_submission_ts": "2024-06-01T12:00:00Z",
"task_completion_timeline": {"due": "2024-06-10"},
"task_execution_mode": "automatic",
"task_behavior_dsl_map": {},
"task_contracts_map": {},
"task_verification_subject_id": "verifier_321",
"task_job_submission_data": {}
}
cURL Example
curl -X POST http://localhost:8000/task \
-H "Content-Type: application/json" \
-d @task.json
GET /task/<task_id>
Description: Retrieve a task entry by ID.
Example
curl http://localhost:8000/task/task_123
PUT /task/<task_id>
Description: Update an existing task.
Request Body (JSON)
{
"task_priority_value": 10,
"task_execution_mode": "manual"
}
cURL Example
curl -X PUT http://localhost:8000/task/task_123 \
-H "Content-Type: application/json" \
-d '{"task_priority_value": 10, "task_execution_mode": "manual"}'
DELETE /task/<task_id>
Description: Delete a task by ID.
Example
curl -X DELETE http://localhost:8000/task/task_123
POST /tasks
Description: Query tasks using filter criteria.
Request Body (JSON)
{
"submitter_subject_id": "user_789",
"task_execution_mode": "automatic"
}
cURL Example
curl -X POST http://localhost:8000/tasks \
-H "Content-Type: application/json" \
-d '{"submitter_subject_id": "user_789", "task_execution_mode": "automatic"}'
Sub-Task APIs
POST /sub_task
Description: Create a new sub-task entry.
Request Body (JSON)
{
"sub_task_id": "sub_456",
"task_id": "task_123",
"sub_task_goal": "Extract recent metrics",
"sub_task_intent": "Support analytics",
"sub_task_priority_value": 3,
"sub_task_streeability_data": {},
"sub_task_knowledgebase_ptr": "kb_002",
"parent_subject_ids": ["user_789"],
"parent_input_data_ptr": "input_blob_1",
"assigned_subject_ids": ["agent_001"],
"sub_task_submission_ts": "2024-06-02T10:00:00Z",
"sub_task_completion_timeline": {"expected_by": "2024-06-04"},
"sub_task_behavior_dsl_map": {},
"sub_task_contracts_map": {}
}
cURL Example
curl -X POST http://localhost:8000/sub_task \
-H "Content-Type: application/json" \
-d @subtask.json
GET /sub_task/<sub_task_id>
Description: Retrieve a sub-task by ID.
Example
curl http://localhost:8000/sub_task/sub_456
PUT /sub_task/<sub_task_id>
Description: Update fields of a sub-task.
Request Body (JSON)
{
"sub_task_priority_value": 2,
"assigned_subject_ids": ["agent_002", "agent_003"]
}
cURL Example
curl -X PUT http://localhost:8000/sub_task/sub_456 \
-H "Content-Type: application/json" \
-d '{"sub_task_priority_value": 2, "assigned_subject_ids": ["agent_002", "agent_003"]}'
DELETE /sub_task/<sub_task_id>
Description: Delete a sub-task by ID.
Example
curl -X DELETE http://localhost:8000/sub_task/sub_456
POST /sub_tasks
Description: Query sub-tasks using filters.
Request Body (JSON)
{
"task_id": "task_123",
"assigned_subject_ids": { "$in": ["agent_001"] }
}
cURL Example
curl -X POST http://localhost:8000/sub_tasks \
-H "Content-Type: application/json" \
-d '{"task_id": "task_123", "assigned_subject_ids": {"$in": ["agent_001"]}}'
Task Output APIs
POST /task_output
Description: Create a new task output entry.
Request Body (JSON)
{
"task_id": "task_123",
"task_output_ptr": "s3://outputs/task_123/output.json",
"task_output_template_id": "template_01",
"task_output_streaming_channel": "ws://stream/task_123",
"task_assets_data_map": {
"report": "s3://assets/report_123.pdf"
},
"ts": "2024-06-03T08:30:00Z"
}
cURL Example
curl -X POST http://localhost:8000/task_output \
-H "Content-Type: application/json" \
-d @task_output.json
GET /task_output/<task_id>
Description: Retrieve task output by task_id.
Example
curl http://localhost:8000/task_output/task_123
PUT /task_output/<task_id>
Description: Update a task output entry.
Request Body (JSON)
{
"task_output_ptr": "s3://outputs/task_123/v2_output.json"
}
cURL Example
curl -X PUT http://localhost:8000/task_output/task_123 \
-H "Content-Type: application/json" \
-d '{"task_output_ptr": "s3://outputs/task_123/v2_output.json"}'
DELETE /task_output/<task_id>
Description: Delete a task output record.
Example
curl -X DELETE http://localhost:8000/task_output/task_123
POST /task_outputs
Description: Query task output records using filters.
Request Body (JSON)
{
"task_output_template_id": "template_01"
}
cURL Example
curl -X POST http://localhost:8000/task_outputs \
-H "Content-Type: application/json" \
-d '{"task_output_template_id": "template_01"}'
Sub-Task Output APIs
POST /sub_task_output
Description: Create a new sub-task output entry.
Request Body (JSON)
{
"sub_task_id": "sub_456",
"sub_task_output_ptrs": [
"s3://outputs/sub_456/output_1.json",
"s3://outputs/sub_456/output_2.json"
],
"sub_task_output_template_ids": ["template_a", "template_b"],
"sub_task_assets_data_map": {
"chart": "s3://assets/chart_sub456.png"
},
"ts": "2024-06-03T09:00:00Z",
"subject_ids": ["agent_002", "agent_003"]
}
cURL Example
curl -X POST http://localhost:8000/sub_task_output \
-H "Content-Type: application/json" \
-d @sub_task_output.json
GET /sub_task_output/<sub_task_id>
Description: Retrieve sub-task output using sub_task_id.
Example
curl http://localhost:8000/sub_task_output/sub_456
PUT /sub_task_output/<sub_task_id>
Description: Update a sub-task output record.
Request Body (JSON)
{
"sub_task_output_ptrs": [
"s3://outputs/sub_456/new_output.json"
]
}
cURL Example
curl -X PUT http://localhost:8000/sub_task_output/sub_456 \
-H "Content-Type: application/json" \
-d '{"sub_task_output_ptrs": ["s3://outputs/sub_456/new_output.json"]}'
DELETE /sub_task_output/<sub_task_id>
Description: Delete a sub-task output record.
Example
curl -X DELETE http://localhost:8000/sub_task_output/sub_456
POST /sub_task_outputs
Description: Query sub-task outputs using filters.
Request Body (JSON)
{
"subject_ids": { "$in": ["agent_003"] }
}
cURL Example
curl -X POST http://localhost:8000/sub_task_outputs \
-H "Content-Type: application/json" \
-d '{"subject_ids": {"$in": ["agent_003"]}}'
Task Status APIs
POST /task_status
Description: Create or register a task's initial status.
Request Body (JSON)
{
"task_id": "task_123",
"current_status": "pending",
"latest_update_ts": "2024-06-01T12:00:00Z",
"logging_stream_ws": "ws://logs/task_123"
}
cURL Example
curl -X POST http://localhost:8000/task_status \
-H "Content-Type: application/json" \
-d @task_status.json
GET /task_status/<task_id>
Description: Retrieve current status of a task.
Example
curl http://localhost:8000/task_status/task_123
PUT /task_status/<task_id>
Description: Update the status of a task.
Request Body (JSON)
{
"current_status": "completed",
"latest_update_ts": "2024-06-10T17:30:00Z"
}
cURL Example
curl -X PUT http://localhost:8000/task_status/task_123 \
-H "Content-Type: application/json" \
-d '{"current_status": "completed", "latest_update_ts": "2024-06-10T17:30:00Z"}'
DELETE /task_status/<task_id>
Description: Delete a task's status entry.
Example
curl -X DELETE http://localhost:8000/task_status/task_123
POST /task_statuss
Description: Query task status records.
Request Body (JSON)
{
"current_status": "completed"
}
cURL Example
curl -X POST http://localhost:8000/task_statuss \
-H "Content-Type: application/json" \
-d '{"current_status": "completed"}'
Sub-Task Status APIs
POST /sub_task_status
Description: Create a status record for a sub-task.
Request Body (JSON)
{
"sub_task_id": "sub_456",
"current_status": "in_progress",
"latest_update_ts": "2024-06-04T09:00:00Z",
"logging_stream_ws": "ws://logs/sub_456"
}
cURL Example
curl -X POST http://localhost:8000/sub_task_status \
-H "Content-Type: application/json" \
-d @sub_task_status.json
GET /sub_task_status/<sub_task_id>
Description: Retrieve status for a sub-task.
Example
curl http://localhost:8000/sub_task_status/sub_456
PUT /sub_task_status/<sub_task_id>
Description: Update sub-task status.
Request Body (JSON)
{
"current_status": "completed",
"latest_update_ts": "2024-06-05T13:00:00Z"
}
cURL Example
curl -X PUT http://localhost:8000/sub_task_status/sub_456 \
-H "Content-Type: application/json" \
-d '{"current_status": "completed", "latest_update_ts": "2024-06-05T13:00:00Z"}'
DELETE /sub_task_status/<sub_task_id>
Description: Delete status of a sub-task.
Example
curl -X DELETE http://localhost:8000/sub_task_status/sub_456
POST /sub_task_statuss
Description: Query sub-task statuses.
Request Body (JSON)
{
"current_status": "in_progress"
}
cURL Example
curl -X POST http://localhost:8000/sub_task_statuss \
-H "Content-Type: application/json" \
-d '{"current_status": "in_progress"}'
Task ACL Mapping APIs
POST /task_acl
Description: Create a new ACL mapping for a task.
Request Body (JSON)
{
"task_id": "task_123",
"task_allowed_functions_list": ["func_analyze", "func_predict"],
"task_allowed_actions_list": ["submit", "verify"],
"task_allowed_tools_list": ["tool_x", "tool_y"],
"task_allowed_lims_list": ["lims_01"],
"tasks_credentials_map": {
"aws": "arn:aws:iam::account:role"
}
}
cURL Example
curl -X POST http://localhost:8000/task_acl \
-H "Content-Type: application/json" \
-d @task_acl.json
GET /task_acl/<task_id>
Description: Retrieve ACL mapping for a task.
Example
curl http://localhost:8000/task_acl/task_123
PUT /task_acl/<task_id>
Description: Update ACL fields for a task.
Request Body (JSON)
{
"task_allowed_actions_list": ["submit", "approve"]
}
cURL Example
curl -X PUT http://localhost:8000/task_acl/task_123 \
-H "Content-Type: application/json" \
-d '{"task_allowed_actions_list": ["submit", "approve"]}'
DELETE /task_acl/<task_id>
Description: Delete ACL mapping for a task.
Example
curl -X DELETE http://localhost:8000/task_acl/task_123
POST /task_acls
Description: Query ACL mappings using filters.
Request Body (JSON)
{
"task_allowed_tools_list": { "$in": ["tool_x"] }
}
cURL Example
curl -X POST http://localhost:8000/task_acls \
-H "Content-Type: application/json" \
-d '{"task_allowed_tools_list": {"$in": ["tool_x"]}}'
Task Review APIs
POST /task_review
Description: Submit a task-level review record.
Request Body (JSON)
{
"task_id": "task_123",
"review_subject_ids": ["reviewer_1", "reviewer_2"],
"review_data": {
"reviewer_1": { "status": "approved", "comment": "Looks good" },
"reviewer_2": { "status": "approved" }
},
"ts": "2024-06-06T11:45:00Z"
}
cURL Example
curl -X POST http://localhost:8000/task_review \
-H "Content-Type: application/json" \
-d @task_review.json
GET /task_review/<task_id>
Description: Retrieve review record for a task.
Example
curl http://localhost:8000/task_review/task_123
PUT /task_review/<task_id>
Description: Update a task review.
Request Body (JSON)
{
"review_data": {
"reviewer_1": { "status": "rejected", "comment": "Data incomplete" }
}
}
cURL Example
curl -X PUT http://localhost:8000/task_review/task_123 \
-H "Content-Type: application/json" \
-d '{"review_data": {"reviewer_1": {"status": "rejected", "comment": "Data incomplete"}}}'
DELETE /task_review/<task_id>
Description: Delete a task review record.
Example
curl -X DELETE http://localhost:8000/task_review/task_123
POST /task_reviews
Description: Query task reviews by reviewer or status.
Request Body (JSON)
{
"review_subject_ids": { "$in": ["reviewer_1"] }
}
cURL Example
curl -X POST http://localhost:8000/task_reviews \
-H "Content-Type: application/json" \
-d '{"review_subject_ids": {"$in": ["reviewer_1"]}}'
Sub-Task Review APIs
POST /sub_task_review
Description: Create a sub-task review entry.
Request Body (JSON)
{
"sub_task_id": "sub_456",
"review_subject_ids": ["verifier_007"],
"review_data": {
"verifier_007": { "comment": "Passes QA", "status": "approved" }
}
}
cURL Example
curl -X POST http://localhost:8000/sub_task_review \
-H "Content-Type: application/json" \
-d @sub_task_review.json
GET /sub_task_review/<sub_task_id>
Description: Get sub-task review data.
Example
curl http://localhost:8000/sub_task_review/sub_456
PUT /sub_task_review/<sub_task_id>
Description: Update a sub-task review.
Request Body (JSON)
{
"review_data": {
"verifier_007": { "status": "rejected", "comment": "Data missing section" }
}
}
cURL Example
curl -X PUT http://localhost:8000/sub_task_review/sub_456 \
-H "Content-Type: application/json" \
-d '{"review_data": {"verifier_007": {"status": "rejected", "comment": "Data missing section"}}}'
DELETE /sub_task_review/<sub_task_id>
Description: Delete sub-task review entry.
Example
curl -X DELETE http://localhost:8000/sub_task_review/sub_456
POST /sub_task_reviews
Description: Query sub-task reviews.
Request Body (JSON)
{
"review_subject_ids": { "$in": ["verifier_007"] }
}
cURL Example
curl -X POST http://localhost:8000/sub_task_reviews \
-H "Content-Type: application/json" \
-d '{"review_subject_ids": {"$in": ["verifier_007"]}}'
Org job assignment
Introduction
The Job Automation System facilitates dynamic job handling using multiple decision flows. It supports both manual and competitive workflows for assigning tasks within an organizational environment.
This system integrates:
- Real-time event listening via NATS
- Decision logic through DSL workflows
- Task creation and submission via APIs
- Asynchronous processing using queues and threads
Three primary components are:
- JobBiddingClient: Listens for job invitations and submits bids
- JobWinningHandler: Listens for winning bid events and creates tasks
- Direct Task Assignment API: Enables synchronous job-to-task conversion through a DSL validation step
Flows โ Direct Task Assignment
The Direct Task Assignment flow enables a job to be converted into a task without competition or bidding. The system validates the job using a DSL workflow and directly assigns it as a task if allowed.
This is ideal for:
- Urgent jobs requiring no evaluation
- Pre-authorized job types
- Controlled workflows where automation bypasses bidding
3. Direct Task Assignment API
Endpoint: POST /jobs/direct-assign
Description: Validates and creates a task directly from a job, using a manual assignment DSL workflow.
Request Body (JSON)
{
"jobId": "job-001",
"jobGoal": { "type": "summarization" },
"jobObjectives": ["analyze", "summarize"],
"jobPriorityValue": 5,
"jobCompletionMode": "single_window",
"submittedBy": "org-123",
"jobOutputTemplateId": "template-xyz",
"jobVerificationSubjectIds": ["agent-456"]
}
Response โ Success
{
"success": true,
"task_id": "task-9a24aefa-3ac4-4be1-8910-96d6b014fcb7",
"message": "Task created and inserted successfully"
}
Response โ Failure (Example: Missing Fields)
{
"success": false,
"message": "Missing required job fields: jobGoal, jobVerificationSubjectIds"
}
CURL Example
curl -X POST http://localhost:8000/jobs/direct-assign \
-H "Content-Type: application/json" \
-d @job.json
Assignment Flow
The direct assignment flow works as follows:
-
Job Validation:
-
The API receives the job payload.
-
It checks all required fields (
jobId,jobGoal,jobObjectives, etc.). -
DSL Evaluation:
-
Executes a DSL workflow (ID provided via
ORG_MANUAL_JOB_ASSIGNMENT_DSL_WORKFLOW_ID) to determine whether the job is permitted. -
The DSL should return a JSON object with a key
"allowed": trueor"allowed": false. -
Task Construction:
-
If allowed, a
task_idis generated. - Job fields are mapped to the task structure.
-
DSL results can be embedded into the task behavior, constraints, or logic if needed.
-
Task Insertion:
-
The task is submitted to the task database using
TaskCreationClient. - On success, the
task_idis returned in the response.
This approach ensures controlled, secure, and auditable job-to-task transformations without human intervention, governed by programmable DSL logic.
5. DSL Workflows Used
| DSL Environment Variable | Description | Used In |
|---|---|---|
ORG_MANUAL_JOB_ASSIGNMENT_DSL_WORKFLOW_ID |
DSL that validates whether a job is eligible for direct assignment | Direct assignment API |
ORG_JOB_BID_CREATOR_DSL_WORKFLOW_ID |
DSL that generates bid data from job information | JobBiddingClient |
bid_task_eval_dsl_id (from bid task object) |
DSL used to evaluate submitted bids for winner selection | BidsEvaluator |
bid_task_post_evaluation_id (optional) |
Additional DSL executed after initial bid evaluation | BidsEvaluator |
Each DSL is managed independently and can be authored using a domain-specific language framework that supports conditional logic, scoring, filtering, and transformation of structured input.