Registry of Registries
Introduction
The Registry Management and Access System is a comprehensive backend framework for managing, querying, and securely accessing distributed registry services. It provides an integrated solution that combines:
- CRUD operations for dynamic registry creation, updates, and deletions
- Query interfaces for advanced filtering and discovery via both REST and GraphQL
- Health-aware socket proxying, enabling safe and real-time access to healthy registry nodes
This system is designed to power infrastructure platforms that require modular, decentralized registries representing services, agents, AI tools, or computational units. It ensures that all registry operations—from onboarding and metadata indexing to access routing—are governed by verified health status and reliable data models.
Key Objectives
- Provide a MongoDB-backed registry layer with full metadata and health endpoint support
- Offer flexible and powerful query interfaces to locate registries by ID, type, tags, or partial matches
- Enable real-time access to registries via a socket-level proxy, guarded by health checks and caching
- Support caching and performance optimization using Redis with TTL-based health status management
Who Is This For?
This system is intended for:
- Developers managing a distributed ecosystem of services or agents
- Platform engineers who require a safe and efficient proxy to forward traffic only to live registries
- API developers who want unified access to create, search, and route to registry services
- Infrastructure designers building a service-oriented architecture with runtime contract enforcement
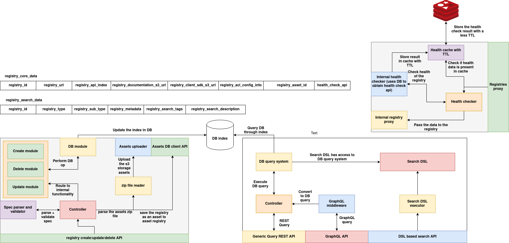
Architecture
The Registries System is a modular service designed to manage, store, query, and monitor external or internal registries. It supports registry specification management, asset uploading, dynamic indexing, metadata search, health monitoring, and multi-modal query access (REST, GraphQL, and DSL-based). This section provides a detailed architectural breakdown of the system, categorized into key subsystems.

1. Registry Specification Lifecycle
This subsystem handles creation, update, and deletion of registry entries. The architecture is designed to support full validation, metadata persistence, and asset archival.
Components
-
Controller
-
Entry point for the
create,update, anddeleteAPIs. - Routes validated inputs to appropriate modules.
-
Spec Parser and Validator
-
Validates the structure and schema of incoming registry specifications.
- Ensures conformance before storage or execution.
-
Create / Update / Delete Modules
-
Encapsulate business logic for respective operations.
- Handle DB interaction and asset upload orchestration.
-
Assets Uploader
-
Uploads specification ZIP files to S3-compatible storage.
- Works in tandem with the
zip file readerto extract asset contents. -
Assets DB Client API
-
Registers the uploaded specification as an asset within the asset registry.
-
DB Module
-
Updates the registry index and metadata in the internal database (
DB index).
Flow Summary
- Registry ZIP specification is submitted.
- The spec is parsed and validated.
- Assets are extracted and uploaded to object storage.
- Metadata is stored, and the registry is registered in both the assets registry and DB index.
2. Index and Query Subsystem
This subsystem enables advanced querying over registered registries using indexed metadata. It supports generic REST queries, GraphQL queries, and DSL-based search execution.
Components
-
DB Index
-
Central database index storing searchable metadata from registry specifications.
-
DB Query System
-
Provides querying capabilities over the DB index.
- Used by REST, GraphQL, and DSL query interfaces.
-
Generic Query REST API
-
Accepts structured query requests via standard REST endpoints.
- Converts query to internal DB-compatible format for execution.
-
GraphQL API
-
Provides flexible querying using GraphQL syntax.
- Powered by the GraphQL Middleware, which resolves query trees into DB queries.
-
DSL-Based Search API
-
Enables complex logic-based filtering and querying using a custom DSL.
- Handled by the Search DSL Executor and Search DSL Engine, both of which translate logical expressions into database queries.
Flow Summary
- Client sends a query via REST, GraphQL, or DSL.
- The controller (or middleware) translates it to a DB-compatible query.
- The DB Query System executes the query against the indexed metadata.
3. Health Check and Proxy Subsystem
This subsystem provides runtime health monitoring of registries and facilitates proxy access to internal or external registry endpoints.
Components
-
Health Checker
-
Actively probes the health of each registry using its
health_check_api. -
Health Cache with TTL (Redis)
-
Caches health results with a short TTL to reduce redundant checks.
- Ensures responsiveness and load minimization.
-
Internal Health Checker
-
Uses the core database to locate registry health check APIs.
- Triggers health checks and stores results in cache.
-
Internal Registry Proxy
-
Forwards data requests to registry endpoints.
- Supports secure, internal-only communication as needed.
-
Registries Proxy
-
Acts as the outer gateway, combining caching, health checks, and proxy routing logic.
Flow Summary
- A request arrives to access a registry.
- The internal proxy checks the health cache (Redis).
- If data is missing or expired, the health check is triggered.
- Results are cached and passed to the client through the proxy.
Schema
The RegistryCoreData schema represents a single registry record in the system. Each registry holds metadata, routing configuration, documentation links, asset IDs, and a nested registry_search_data block for search indexing and classification.
This schema is persisted in the MongoDB registry_core_data collection.
RegistryCoreData – Field Reference
| Field | Type | Description |
|---|---|---|
registry_id |
str |
Unique identifier for the registry |
registry_url |
str (optional) |
Public endpoint for accessing the registry |
registry_api_index |
str (optional) |
Index or root path to the registry's API surface |
registry_documentation_s3_url |
str (optional) |
S3 URL pointing to documentation zip |
registry_client_sdk_s3_url |
str (optional) |
S3 URL pointing to downloadable client SDK |
registry_asset_id |
str (optional) |
Reference to the asset record linked to this registry |
health_check_api |
str (optional) |
URL to ping for checking if the registry is healthy |
registry_acl_config_info |
dict[str, str] |
Access control metadata (e.g., visibility, auth mode, org ownership, etc.) |
registry_search_data |
RegistrySearchData |
Embedded search indexing object used for querying |
RegistrySearchData – Field Reference
| Field | Type | Description |
|---|---|---|
registry_id |
str |
Redundant reference to registry_id |
registry_type |
str (optional) |
High-level category of the registry (e.g., "tool", "agent", "asset") |
registry_sub_type |
str (optional) |
Sub-classification for internal grouping |
registry_search_tags |
List[str] |
List of searchable tags associated with this registry |
registry_search_description |
str (optional) |
Short searchable description used in UI and query filtering |
registry_metadata |
dict[str, str] |
Additional structured metadata for search/lookup |
Python Dataclass
from dataclasses import dataclass, field
from typing import Optional, List, Dict
@dataclass
class RegistrySearchData:
registry_id: str
registry_type: Optional[str] = None
registry_sub_type: Optional[str] = None
registry_metadata: Dict[str, str] = field(default_factory=dict)
registry_search_tags: List[str] = field(default_factory=list)
registry_search_description: Optional[str] = None
def to_dict(self):
return {
"registry_id": self.registry_id,
"registry_type": self.registry_type,
"registry_sub_type": self.registry_sub_type,
"registry_metadata": self.registry_metadata,
"registry_search_tags": self.registry_search_tags,
"registry_search_description": self.registry_search_description,
}
@classmethod
def from_dict(cls, data):
return cls(
registry_id=data.get("registry_id", ""),
registry_type=data.get("registry_type"),
registry_sub_type=data.get("registry_sub_type"),
registry_metadata=data.get("registry_metadata", {}),
registry_search_tags=data.get("registry_search_tags", []),
registry_search_description=data.get("registry_search_description")
)
@dataclass
class RegistryCoreData:
registry_id: str
registry_url: Optional[str] = None
registry_api_index: Optional[str] = None
registry_documentation_s3_url: Optional[str] = None
registry_client_sdk_s3_url: Optional[str] = None
registry_acl_config_info: Dict[str, str] = field(default_factory=dict)
registry_asset_id: Optional[str] = None
health_check_api: Optional[str] = None
registry_search_data: Optional[RegistrySearchData] = None
def to_dict(self):
return {
"registry_id": self.registry_id,
"registry_url": self.registry_url,
"registry_api_index": self.registry_api_index,
"registry_documentation_s3_url": self.registry_documentation_s3_url,
"registry_client_sdk_s3_url": self.registry_client_sdk_s3_url,
"registry_acl_config_info": self.registry_acl_config_info,
"registry_asset_id": self.registry_asset_id,
"health_check_api": self.health_check_api,
"registry_search_data": self.registry_search_data.to_dict() if self.registry_search_data else None,
}
@classmethod
def from_dict(cls, data):
return cls(
registry_id=data.get("registry_id", ""),
registry_url=data.get("registry_url"),
registry_api_index=data.get("registry_api_index"),
registry_documentation_s3_url=data.get("registry_documentation_s3_url"),
registry_client_sdk_s3_url=data.get("registry_client_sdk_s3_url"),
registry_acl_config_info=data.get("registry_acl_config_info", {}),
registry_asset_id=data.get("registry_asset_id"),
health_check_api=data.get("health_check_api"),
registry_search_data=RegistrySearchData.from_dict(data["registry_search_data"])
if data.get("registry_search_data") else None
)
You're welcome! Below is the ## Create, Update, Delete, and ZIP Upload APIs section with:
- Endpoint descriptions
- Sample payloads
- cURL examples
Create, Update, Delete and ZIP Upload APIs
These endpoints manage the lifecycle of registries in the system. All operations persist data to the MongoDB registry_core_data collection. The ZIP upload API supports bundled asset ingestion and asynchronous background processing with Redis-based status tracking.
1. Create Registry
POST /registry/create
Creates a new registry entry from a structured JSON spec.
Request Payload (application/json)
{
"registry_id": "demo-registry",
"registry_url": "https://demo.example.com",
"registry_api_index": "/v1",
"registry_documentation_s3_url": "s3://docs/demo.zip",
"health_check_api": "https://demo.example.com/health",
"registry_acl_config_info": {
"visibility": "public"
},
"registry_search_data": {
"registry_id": "demo-registry",
"registry_type": "tool",
"registry_search_tags": ["AI", "demo"],
"registry_search_description": "Demo registry for testing"
}
}
Sample cURL
curl -X POST http://localhost:8080/registry/create \
-H "Content-Type: application/json" \
-d @registry.json
2. Update Registry
PUT /registry/update
Updates an existing registry by registry_id. Only specified fields will be overwritten.
Request Payload (application/json)
{
"registry_id": "demo-registry",
"registry_url": "https://demo-updated.example.com"
}
Sample cURL
curl -X PUT http://localhost:8080/registry/update \
-H "Content-Type: application/json" \
-d '{"registry_id": "demo-registry", "registry_url": "https://demo-updated.example.com"}'
3. Delete Registry
DELETE /registry/delete/<registry_id>
Deletes the registry by ID.
Sample cURL
curl -X DELETE http://localhost:8080/registry/delete/demo-registry
4. ZIP Upload API (Async)
POST /registry/upload_zip
Uploads a ZIP file containing assets and a registry spec, processes it in the background, and returns a task ID.
Multipart Form-Data Fields
| Field | Type | Description |
|---|---|---|
spec |
JSON string | RegistryCoreData spec (as text) |
zip |
.zip file |
ZIP file with docs/sdk/etc. |
Sample cURL
curl -X POST http://localhost:8080/registry/upload_zip \
-F 'spec={"registry_id":"demo-registry","registry_search_data":{"registry_id":"demo-registry"}}' \
-F 'zip=@assets_bundle.zip'
5. Upload Status API
GET /registry/upload/status/<task_id>
Checks the current status of a background ZIP upload.
Sample cURL
curl http://localhost:8080/registry/upload/status/<task_id>
Great — let’s now proceed with the next section:
Query APIs
The Query System allows clients to search registries using both structured REST endpoints and a flexible Mongo-style query interface. It supports exact matching, tag-based filtering, partial string matching, and advanced queries via raw MongoDB filters.
1. Get Registry by ID
GET /registry/query/by-id/<registry_id>
Retrieves the full registry document by ID.
Sample cURL
curl http://localhost:8090/registry/query/by-id/demo-registry
2. Get Registries by Type
GET /registry/query/by-type/<registry_type>
Returns all registries with a specific type (e.g., tool, agent).
Sample cURL
curl http://localhost:8090/registry/query/by-type/tool
3. Get Registries by Tags
POST /registry/query/by-tags
Filters registries where any tag in the provided list matches.
Request Payload
{
"tags": ["AI", "compute"]
}
Sample cURL
curl -X POST http://localhost:8090/registry/query/by-tags \
-H "Content-Type: application/json" \
-d '{"tags": ["AI", "compute"]}'
4. Find by Partial URL Match
GET /registry/query/by-url?fragment=<text>
Performs a case-insensitive partial match on the registry_url.
Sample cURL
curl "http://localhost:8090/registry/query/by-url?fragment=openai"
5. Partial Match on Arbitrary Field
POST /registry/query/partial
Performs a partial (regex-based) match on any field.
Request Payload
{
"field": "registry_search_data.registry_search_description",
"fragment": "vision"
}
Sample cURL
curl -X POST http://localhost:8090/registry/query/partial \
-H "Content-Type: application/json" \
-d '{"field": "registry_search_data.registry_search_description", "fragment": "vision"}'
6. Generic Mongo Query
POST /registry/query
Performs a Mongo-style raw filter query on the collection.
Request Payload
{
"filter": {
"registry_search_data.registry_type": "tool",
"registry_url": { "$regex": "openai", "$options": "i" }
},
"limit": 50
}
Sample cURL
curl -X POST http://localhost:8090/registry/query \
-H "Content-Type: application/json" \
-d @query.json
GraphQL API
The system exposes a GraphQL endpoint (/graphql) that allows clients to query registries using structured field selectors, filters, and search parameters. This provides a flexible alternative to REST with typed introspection and composability.
Endpoint
POST /graphql
The endpoint also supports the GraphiQL web interface for manual exploration.
Supported Query Operations
| Operation | Parameters | Description |
|---|---|---|
registryById |
registryId |
Fetch a single registry by ID |
registriesByType |
registryType |
Fetch registries by type |
registriesByTags |
tags: [String] |
Find registries containing any of the tags |
registriesByUrl |
urlFragment |
Case-insensitive partial match on URL |
registriesByFilter |
mongoFilter, limit |
Full Mongo-style query as a JSON string |
Sample Queries
1. Get Registry by ID
query {
registryById(registryId: "demo-registry") {
registryId
registryUrl
registrySearchData {
registryType
registrySearchTags
}
}
}
2. Search by Tags
query {
registriesByTags(tags: ["AI", "compute"]) {
registryId
registrySearchData {
registrySearchTags
}
}
}
3. Search by Type
query {
registriesByType(registryType: "tool") {
registryId
registrySearchData {
registryType
}
}
}
4. Generic Filter
query {
registriesByFilter(
mongoFilter: "{ \"registry_search_data.registry_type\": \"tool\" }"
limit: 10
) {
registryId
registryUrl
registrySearchData {
registrySearchDescription
}
}
}
GraphQL Schema (Simplified)
type RegistrySearchDataType {
registryId: String
registryType: String
registrySubType: String
registryMetadata: JSON
registrySearchTags: [String]
registrySearchDescription: String
}
type RegistryType {
registryId: String
registryUrl: String
registryApiIndex: String
registryDocumentationS3Url: String
registryClientSdkS3Url: String
registryAssetId: String
healthCheckApi: String
registryAclConfigInfo: JSON
registrySearchData: RegistrySearchDataType
}
Proxy System
The Registry Proxy System is a socket-level proxy server that conditionally tunnels traffic to a target registry only if it passes a real-time health check. It is designed to ensure that clients never reach stale or unresponsive registries and enables dynamic routing based on registry health.
This proxy allows external clients to establish TCP connections and interact with registries transparently, while behind the scenes it performs:
- Health cache lookup (via Redis)
- Live health check (via HTTP/TCP probe)
- MongoDB-backed registry endpoint resolution
Key Components
| Component | Description |
|---|---|
SocketRegistryProxy |
Accepts and relays client TCP connections conditionally based on health |
HealthChecker |
Combines cached and live health status lookups |
HealthCache |
Uses Redis TTL cache to minimize repeated live checks |
InternalHealthChecker |
Performs live HTTP GET or TCP socket probe using metadata from MongoDB |
Flow
- Client connects to
SocketRegistryProxy - First message must include the
registry_id - Proxy checks Redis cache for recent health status
- If no cache exists, it performs live check via
InternalHealthChecker - If healthy, it opens a TCP socket to the target registry and relays data
- If unhealthy, connection is dropped or error is returned
Environment Variables
| Variable | Description |
|---|---|
REDIS_HOST |
Redis host (default: localhost) |
REDIS_PORT |
Redis port (default: 6379) |
MONGO_URI |
MongoDB connection string |
HEALTH_CACHE_TTL |
TTL in seconds for Redis health cache |
Running the Proxy
python socket_registry_proxy.py
This launches the proxy on port 9000 by default and listens for client socket connections.
Sample Connection (Client)
import socket
s = socket.socket()
s.connect(("localhost", 9000))
s.send(b"demo-registry\n") # registry_id as first message
s.send(b"GET /status\n") # downstream traffic (e.g., HTTP request)
response = s.recv(4096)
print(response.decode())